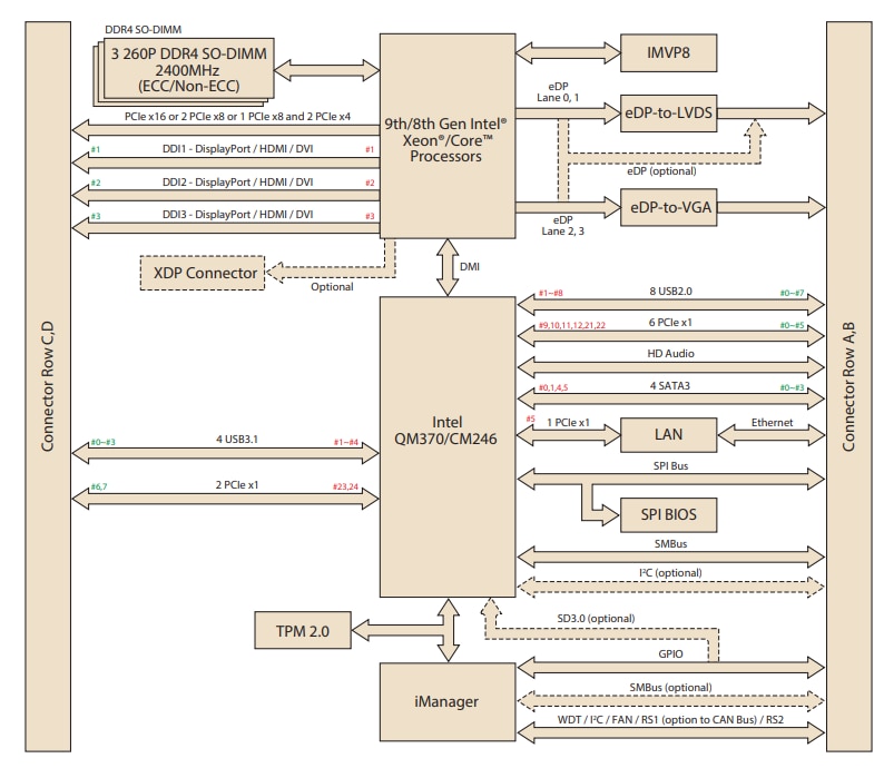
Advantech SOM-5899R COM Express Module
Advantech SOM-5899R COM Express Module features an Intel 9th/8th Gen Xeon®/Core™ Hexa/Quad Cores + PCH QM370/CM246. The board has dual channel DDR4, at Max 96GB (ECC optional). It also features a high Speed I/O with 4 USB3.1 (Gen2), 8 PCIex1(Gen3), and 4 SATA (Gen3).Features
- Intel 9th/8th Gen Xeon®/Core™ Hexa/Quad Cores + PCH QM370/CM246
- Dual-channel DDR4, Max 96GB (ECC optional)
- High-Speed I/O: 4 USB3.1 (Gen2), 8 PCIex1(Gen3), 4 SATA (Gen3)
- Three Independent Symmetrical Displays (Up to 4K)
- Supports iManager, WISE-PaaS/RMM, and Embedded Software APIs
Block Diagram
Yayınlandı: 2021-10-04
| Güncellenmiş: 2022-03-11
